Industrial manufacturing
Industrial Internet of Things | Industrial materials | Equipment Maintenance and Repair | Industrial programming |
home  MfgRobots >> Industrial manufacturing >  >> Manufacturing Technology >> Industrial Technology

easymon Finder: Effortless Remote Monitoring for PLCnext Systems

The PLCnext function app easymon removes the hassle of setting up a remote monitoring of your control.
Instead of configuring all the nitty gritty bits and pieces of a cloud-based IoT services, it just leaves you with selecting your PLCnext project variables that you want to monitor on your mobile devices and setting notification thresholds.

easymon Finder: Effortless Remote Monitoring for PLCnext Systems

This configuration takes place in the easymon configurator that runs on the PLCnext, in order to only propagate data to the cloud for variables that you explicitly selected.

easymon Finder: Effortless Remote Monitoring for PLCnext Systems

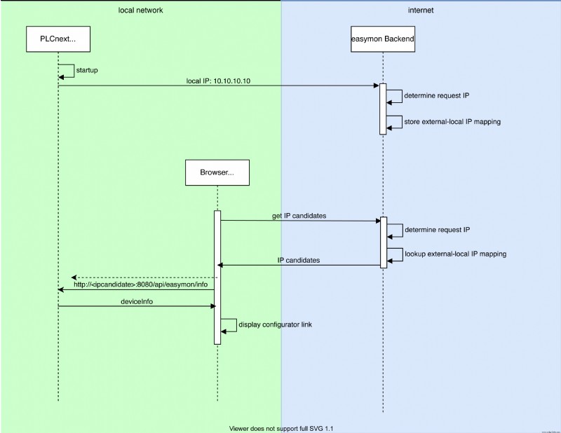
The PLCnext store does a great job in easing the installation and management of Function Extensions on the connected PLCnext controllers. They can be equipped with new features without connecting to each controller individually. After installing easymon, you just need to open the PLCnext IP address in a browser window. This local IP address might be at hand if you just set up the controller but in case it is not, easymon provides a smart feature to detect any PLCnext controller running easymon in the local network without port scanning or network sniffing: The easymon finder

Upon startup, each easymon-equipped PLCnext pings the backend with its own local IP address. The backend updates its lookup list with the PLCnext external IP address that made the request. These two addresses differ as typically the PLCnext is hidden behind a firewall performing NAT and the external IP is the address of the internet gateway of the local network.

easymon Finder: Effortless Remote Monitoring for PLCnext Systems

If you open a browser window (or a new tab actually as no one seems to open browser windows any more) and head to find.easymon.io, the finder webapp performs an http get request to the backend. As browser and PLCnext are expected to be on the same local network, they both use the same internet gateway and the request shows up at the backend from the same (or a close-by) external IP address. The backend can perform a simple lookup and provide the previously registered local IP addresses that may currently be in use of a PLCnext on the local network (sharing the same gateway with the request’s external IP).

The finder webapp then pings the local IP candidates and eventually gets a response from an easymon instance on a PLCnext as both run in the same network. The response contains device details like the device type and serial number. For each successful response, we can add an entry to the finder’s list of devices as we are sure we can reach the controller on our local network.

easymon Finder: Effortless Remote Monitoring for PLCnext Systems

Industrial Technology

  1. Streamline VLAN Setup on PLCnext Control with Linux Terminal Commands
  2. Secure Remote gRPC Access with grpcurl on PLCnext Devices
  3. Installing and Licensing Atvise SCADA on PLCnext Controllers
  4. Cluster Management on PLCnext: Harnessing Kubernetes for Industrial Automation
  5. Integrating Machine Learning into PLCnext Controllers
  6. Real-Time PLCnext Monitoring with Tableau Dashboards
  7. Create Power BI Dashboards from PLCnext Cloud Data
  8. Create Real-Time Grafana Dashboards for PLCnext Control in Azure IoT Hub
  9. Optimizing Java 9 Apps on PLCnext Control Using Jlink
  10. Data Privacy Protection with easymon Remote Monitoring