ROS2 Bouncy Bolson Adds Free RTI Connext DDS: Boosting Connectivity & Diagnostics
\n\n
The second release of ROS2, codenamed "Bouncy Bolson", is now available for download from the official ROS2 website for Intel Linux, Windows, and iOS.
\n\nROS (Robot Operating System) is an open‑source framework for building robotic systems. ROS2 builds on the original platform, delivering higher performance by using the Data Distribution Service (DDS) for communication.
\n\nAbout ROS2 Bouncy Bolson
\nThe "Bouncy" release is notable because it bundles RTI Connext DDS under a non‑commercial license. This makes professional‑grade DDS a free option for researchers, evaluators, and academics who use ROS2.
\nThanks to DDS’s standard‑based interoperability, every ROS2 user gains access to a rich ecosystem of tools and services, including:
\n- \n
- RTI Admin Console – the go‑to tool for diagnosing connectivity issues. \n
- RTI System Monitor – the premier solution for tuning and optimizing system performance. \n
- RTI Recording Service – high‑bandwidth, long‑duration recording and playback of topic data. \n
- RTI Routing Service – an out‑of‑the‑box bridge that enables cross‑network communication. \n
Below is a real‑world example of how RTI Admin Console simplifies troubleshooting. I added a LiDAR data source to a ROS2 deployment and initially tried to display the data in RViz, but received no output.
\n\n
Using ROS2’s diagnostic commands helped narrow the issue. For instance, ros2 topic list shows active topics:

I focused on the topic "/velodyne_points":
\n\n
Confirming that the publisher was active:
\n\n
Yet RViz still showed no data.
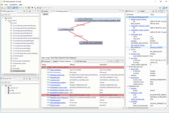
\n\nAdmin Console
\nLaunching RTI Admin Console via the RTI Launcher immediately highlights network problems. The console shows a red X indicator when participants cannot connect.
\n\n
Expanding Domain 0 and selecting "/velodyne_points" revealed a QoS mismatch:
\n\n
The publisher offered "Best Effort" reliability, but the RViz subscriber required a "Reliable" connection. DDS blocks the connection, preventing unnoticed mismatches.
\n\nAdmin Console also displays every participant, including hidden ROS2 internal topics. Key observations include:
\n- \n
- Logged errors that can be examined later. \n
- Writer‑only and reader‑only topics that indicate unpaired publishers or subscribers. \n
- Support for multiple RMW layers from different DDS vendors, demonstrating true multi‑vendor interoperability. \n
- When using the Connext RMW layer, type code information appears in discovery traffic and can be inspected in Admin Console. \n

Other RMW layers suppress this information.
\n\nAdmin Console can also subscribe to data topics and visualize their values:
\n\n
With Admin Console, I identified the QoS mismatch and resolved the issue in minutes.
\n\nExplore additional posts that showcase the power of the ROS2/DDS ecosystem for extending, diagnosing, and optimizing robotic systems, and for enhancing 3D visualization in pure DDS environments:
\n- \n
- ROS2 + DDS: A Field Guide to Interoperability \n
- ROS2 + DDS Play It Again \n
- ROS 2 and DDS: Interoperability Drives Next‑Generation Robotics \n
Internet of Things Technology
- OpenDDS vs. RTI Connext DDS: Choosing the Right Data Distribution Service Solution
- Rigorous Software Testing at RTI: Ensuring Reliability Across Connext DDS
- Replaying ROS2 LiDAR Data with RTI Recording Service and DDS
- ROS 2 and DDS Interoperability: A Practical Guide for Seamless Integration
- RTI Perftest 2.4 Released: Enhanced Performance Testing for Connext DDS
- Why RTI Connext DDS Is the Go‑to Middleware for Autonomous Vehicles
- RTI Labs Launches Python‑Enabled Connector for Connext DDS—Now in the Connext Suite
- Inside the IoT World Conference: RTI’s Live Product Demos in San Francisco
- RTI Connext DDS Secure: A Deep Dive into Advanced IoT Security
- Harnessing 5G‑Accelerated IoT: Building a Flexible Data Integration Architecture